Yann Even Fab Academy 2016

Molding and Casting

Here's the list of softwares I used :


And the files :


I am running out of time !!!!. Again...

I'll try to make lead rings to complete this week assignment.
pulleys are more and more replaced by lead rings, no moving parts, no noise, this is very interesting for my kind of task.
This is an example:





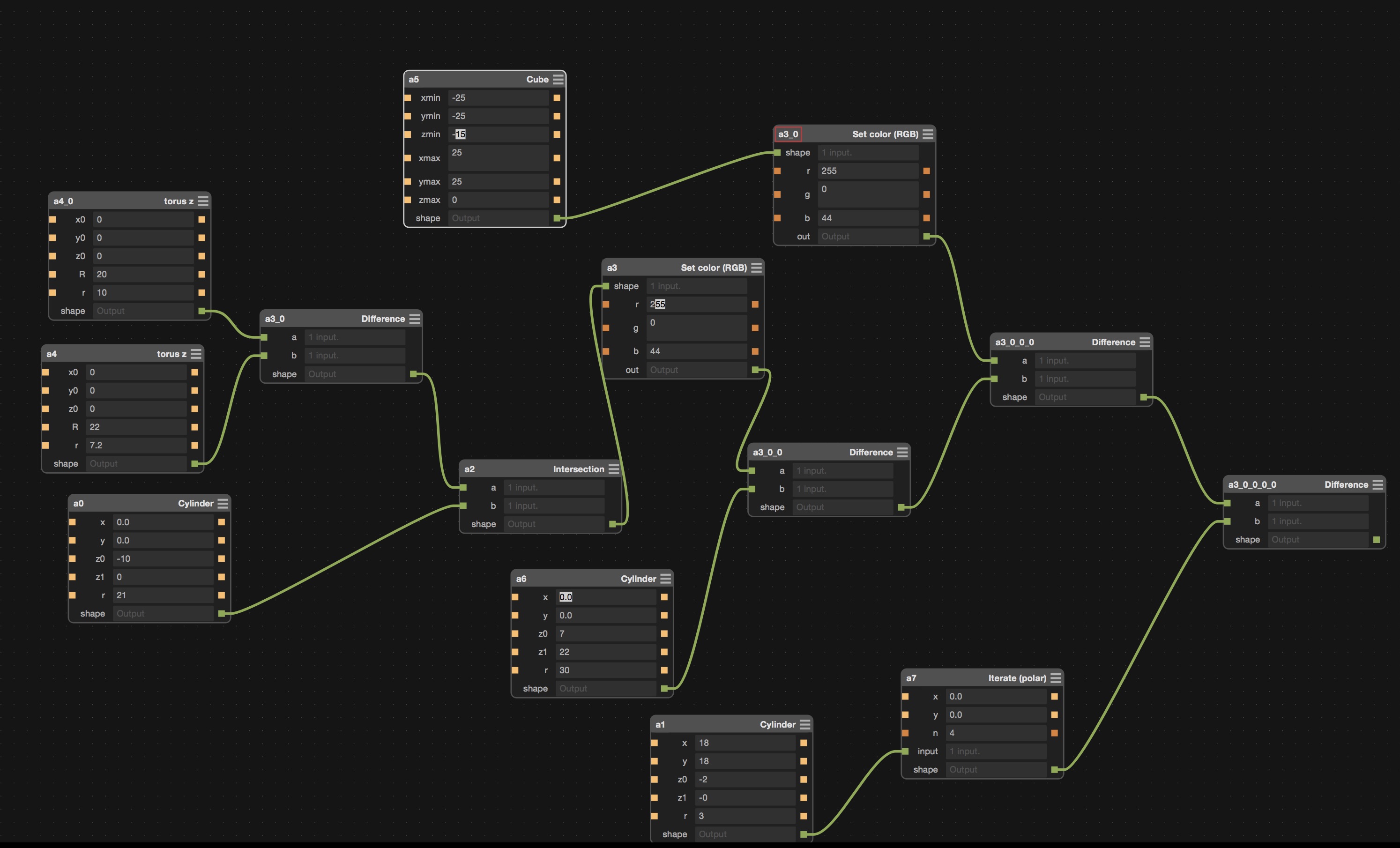
I choose Antimony, I do love this soft !! Even if the 3D render is poor.

The object:


The low part of the mold :




The patch:


A preview with MeshLab:


Here's the file :
This next days I'll print the mold, and make part with epoxy resin and glasscell.

So, let's go to the Formlab,




It'll take time...
5 hours later: the result not so bad ! I have to print the other side. Curiously, and even if the two parts are quite similar, FormLab refused to open my STL file ! I had to open it with MeshLab to repair non manifold edges. After that the file was ok to print.


I prepared the silicon and two pieces of medium to maintain the product.


the molds:



Here we are :


I sanded a bit ...

I have to make a second mold with CNC, I choose to build something for my boat: the label with the type : it's a Stag 32.
I started to draw with Sketchup, then I exported an STL, and prepared to mill a wax block with the Roland MDX40.





Now, I had to prepare the silicon, mix the two different products and spray the mold with the "Smooth-On".


24 hours later the product is ok to be manipulated.
I built a little wooden box to maintain resin inside.



I prepared a mix with vinyliester resin and Glasscell, I added specific colorant (max 2%), here's the result:



I made several tests.


Home